近期有部分用户在登陆系统的Xbox平台时,遇到了登录错误的情况,点击登录就会出现白框,尝试了几种方法依旧无法解决,这是怎么回事呢?针对这一问题,本篇整理了解决方法,希望
近期有部分用户在登陆系统的Xbox平台时,遇到了登录错误的情况,点击登录就会出现白框,尝试了几种方法依旧无法解决,这是怎么回事呢?针对这一问题,本篇整理了解决方法,希望能够对你有帮助,分享给大家,有同样疑惑的用户快来看看吧。
xbox登录没反应白框解决方法:
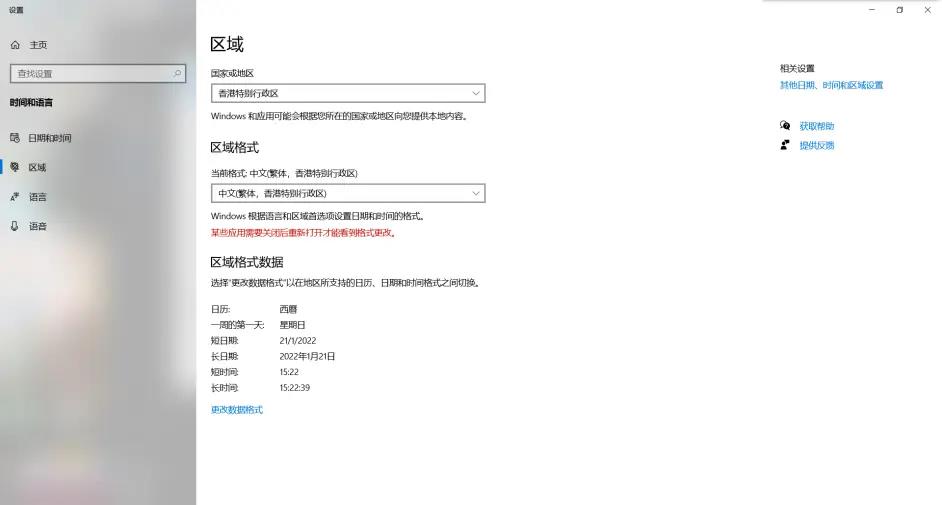
先在设置里找语言下载香港繁体中文设置显示语言,然后再去区域里设置繁体,然后重启电脑。
然后再尝试登录xbox,反正我是这么操作完就自动登录了。
(区域里国家和地区那栏不能是中国得是香港或其他地区要不然登录xbox也会告诉你说地区不对。)




